Week 46. How 7M-parameter models are outperforming giants like GPT-5.
Hey! Welcome to this new Friday edition 🤗
Inside Netflix engineering culture

Netflix CTO Elizabeth Stone recently sat down with Gergely Orosz to explore what unusual responsibility means at the company. They discussed how engineers make decisions without going through multiple approval layers, and how Netflix strikes a balance between autonomy and necessary safeguards for critical initiatives like Netflix Live. Stone explained the company's approach to learning from outages and failures through team retrospectives, their unconventional stance on skipping formal performance reviews, and the unique value that new graduates bring to an organization primarily known for hiring seasoned professionals.
While not a new concept, Netflix managers rely on the Keeper test when evaluating their teams. The framework centers on two questions: "If this person wanted to leave, would I fight to keep them?" and "Knowing what I know today, would I hire them again?" When the answer is no, Netflix believes the fairest approach for everyone involved is a quick, respectful separation.
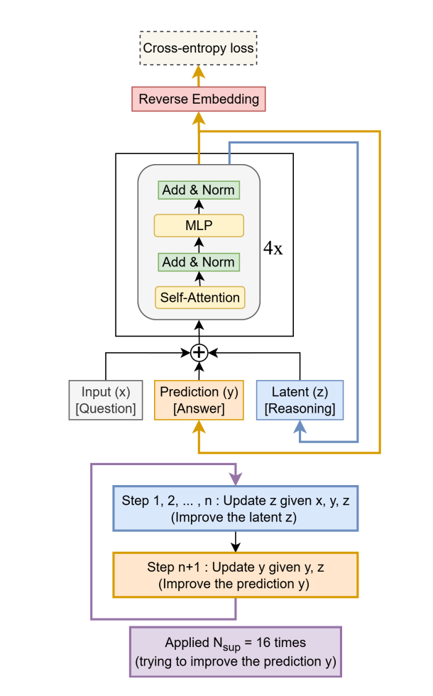
Tiny Recursive Models

Samsung researcher Alexia Jolicoeur-Martineau just published an introduction to Tiny Recursive Models. These models are "tiny" in scale: we're talking about architectures that are 10,000 times smaller than LLMs like GPT-5 (7 million parameters compared to hundreds of billions).
The recursive component is what actually makes them revolutionary. Instead of generating responses in a single pass, TRMs propose an answer, analyze it, and iteratively refine it. In essence, it demonstrates actual reasoning.
On pure reasoning tasks like solving Sudoku puzzles, TRMs significantly outperform even the most powerful LLMs. This could represent a major shift away from dependence on massive data centers and cutting-edge chips. An AI this compact could run locally on a smartphone without an internet connection, maintaining complete privacy.
Less is More: Recursive Reasoning with Tiny Networks
That's all for this week folks! Have a nice weekend!
Alice
Comments ()